|
No title
Relevant Models:
2021/22 QLED, QD-OLED, Frame, Serif all model
(which introduced in 2022)
Symptom:
Remote not working
Solution:
- If the Smart Remote
not working, Please guide customers to check below it.
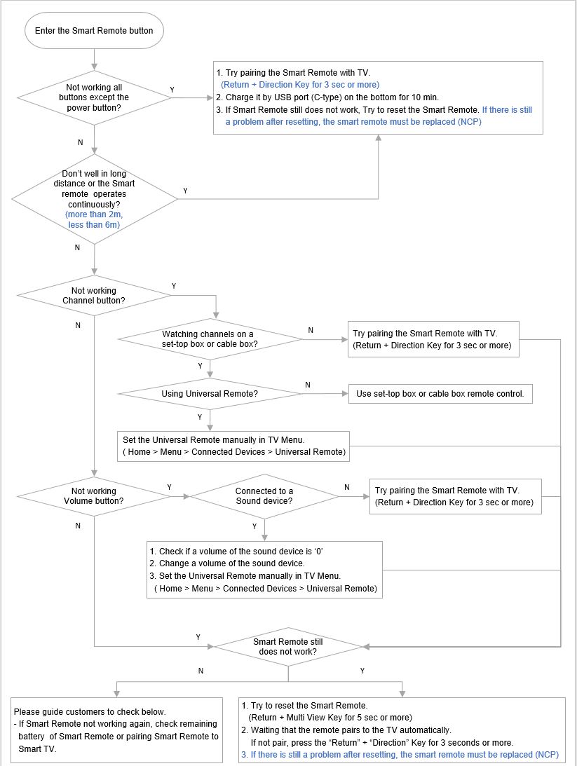
Case
1. When the Smart Remote not working all buttons except the power
button.
1)
Pair Smart Remote to Smart TV. (�Return" + "Direction" Key
for 3 seconds or more)
2)
If LED indicator does not blink when press any keys, charge it by USB port (C-type)
on the bottom for 10 min.
3)
If Smart Remote still does not working, refer to Case 5.

Case 2.
When the smart remote
does not work well at a long distance (more
than 2m, less than 6m)
If
the smart remote does not work well at a long distance or continues to work,
refer to Case 1.
Case 3.
- When the channel
button not working.
1.
If watching channels on a set-top box or cable box.
- If using the
Universal Remote, setting the Universal Remote manually in TV
Menu.
- If not using
the Universal Remote, Try pairing the Smart Remote with TV.
2. If
watching channels via the antenna cable, try pairing the Smart Remote with TV.
3. If
Smart Remote still does not working, refer to Case 5.
Case
4.
When the volume button
not working.
1.
If the sound device is connected
- Check if
a volume of the sound device is '0'
- Change
a volume of the sound device.
- Set the
Universal Remote manually in TV Menu.
2
If the sound device is not connected, Try pairing the Smart Remote with TV.
3.
If Smart Remote still does not working, refer to Case 5.
Case
5.
When Smart Remote still
does not working
1.
Try to reset the Smart Remote. (�Return" + "Multi View" Key for
5 seconds or more) and then waiting that the remote pairs to the TV automatically.
2.
If not pair, press the "Return" + "Direction" Key for
3 seconds or more.
3.
If there is still a problem after resetting it, the smart remote must be replaced
(NCP)


|